产品
  • 符合行业标准
    符合行业标准

    确保您的 FMEDA 按照 ISO 26262 和 IEC 61508 标准生成,实现安全目标和行业特定要求。

  • 详细的安全指标计算
    详细的安全指标计算

    针对每个组件和整个系统计算特定的安全指标,跟踪分析进度并根据需要分配任务。

  • 无缝硬件和系统效果集成
    无缝硬件和系统效果集成

    友好的拖放功能轻松合并 FMEA 的硬件和系统影响。

  • 强大的评估选项
    强大的评估选项

    可靠性模块根据 SN 29500 和 IEC 62380 等标准生成故障率。

  • 综合诊断
    综合诊断

    根据 ISO 26262 和 IEC 61508 的预定义和可扩展的措施目录,创建和分配诊断措施以减少组件故障。

  • 半导体级别分析
    半导体级别分析

    对半导体进行半定量的失效模式分析,按照 ISO26262 和 ISO PAS 19451 的标准将集成电路划分为不同的子范围。

  • 安全目标分配
    安全目标分配

    将硬件和系统影响直接分配给具体的故障模式,与 FMEA 模块同步,以实现一致且全面的分析。

  • 自定义报告
    自定义报告

    在组件和模块级别生成全面的报告,提供多种数据格式的输出选项,提供正式的证明文件和分析结果。

  • 基线和比较功能
    基线和比较功能

    使用强大的基线和比较工具跟踪分析进度。创建基线以捕获 FMEDA 中的关键式节点并比较版本,以确保在整个开发过程中详细跟踪更新。

  • 模块化设计
    模块化设计

    凭借其模块化设计和强大的双向跨模块功能,实现更高效、合规和安全的项目管理。

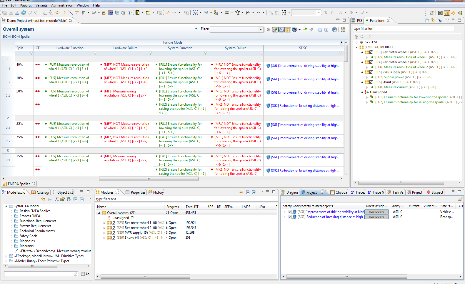
实际应用

单击图像查看 SOX 要求模块的实际应用

应用企业
16
15
14
13
12
8
7
图标11
图标10
图标9
图标8
图标7
图标6
图标5
图标4
图标3
图标2
图标1
图标6
图标5
图标4
图标3
图标2
9
申请试用

您是否有任何疑问?或者您是否愿意在不承担任何义务的情况下试用 SOX 模块化工作台?请使用下方的联系表单,或者直接通过电子邮件与我们取得联系。

电话 电话
电话
15601875272
试用 试用
试用
微信 微信
微信
置顶
申请试用

您是否有任何疑问?或者您是否愿意在不承担任何义务的情况下试用 SOX 模块化工作台?请使用下方的联系表单,或者直接通过电子邮件与我们取得联系。